Mobile SDK Workflows

Explore Evrotrust eID and Ident Lite Workflow Diagrams.

Understanding the complete workflow is essential for successful integration. This page visualizes the end-to-end processes for mobile SDK integrations both for Evrotrust eID as well as for Evrotrust Ident Lite, showing you exactly how users move through registration, verification, and authentication. Use these diagrams to plan your implementation, anticipate user interactions, and handle different scenarios effectively.



1. Evrotrust eID

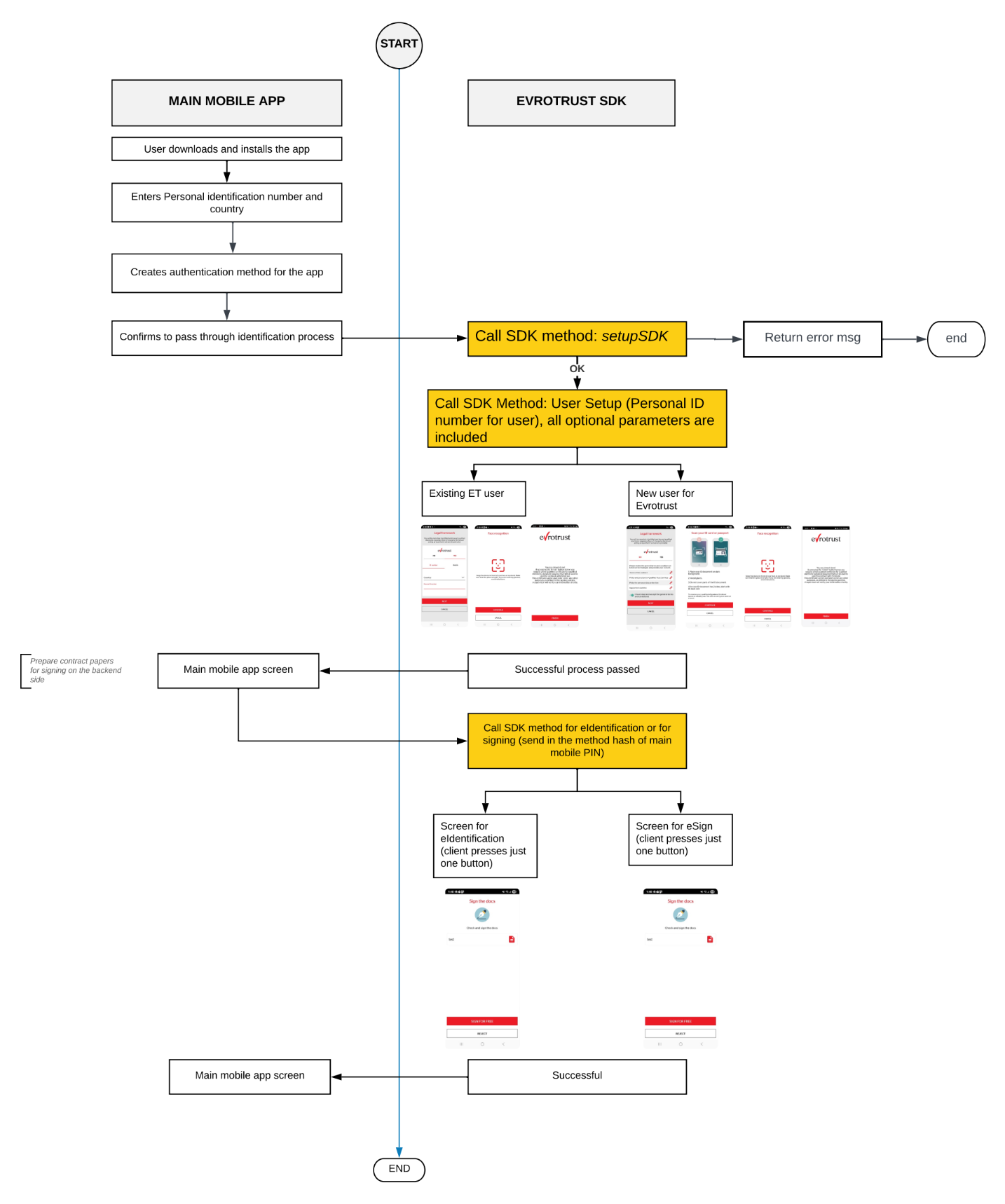
The Evrotrust eID service enables users to establish a persistent digital identity for ongoing authentication and signing operations. The workflows below illustrate the complete process from initial registration through authentication, covering both the customer perspective and technical implementation details your integration needs to handle.


Evrotrust eID - Customer Flow

The user experience varies significantly depending on registration status. Below are the two primary paths users will encounter with Evrotrust eID:


New User Registration Flow

For users accessing the service for the first time, the complete registration and identity verification process must be completed. This includes document capture, biometric verification, and profile setup.


Returning User Flow

Users who have already registered on their device follow a streamlined authentication path, requiring only verification of their existing credentials.












Evrotrust eID - Main Technical Flow

The Evrotrust eID service enables users to create a persistent digital identity. The process begins with setting up a user profile within the mobile app, which involves identity verification and registration. Once established, this profile can be used for multiple authentication and signing operations. The diagram below illustrates the primary workflow path from initial registration through to successful authentication.


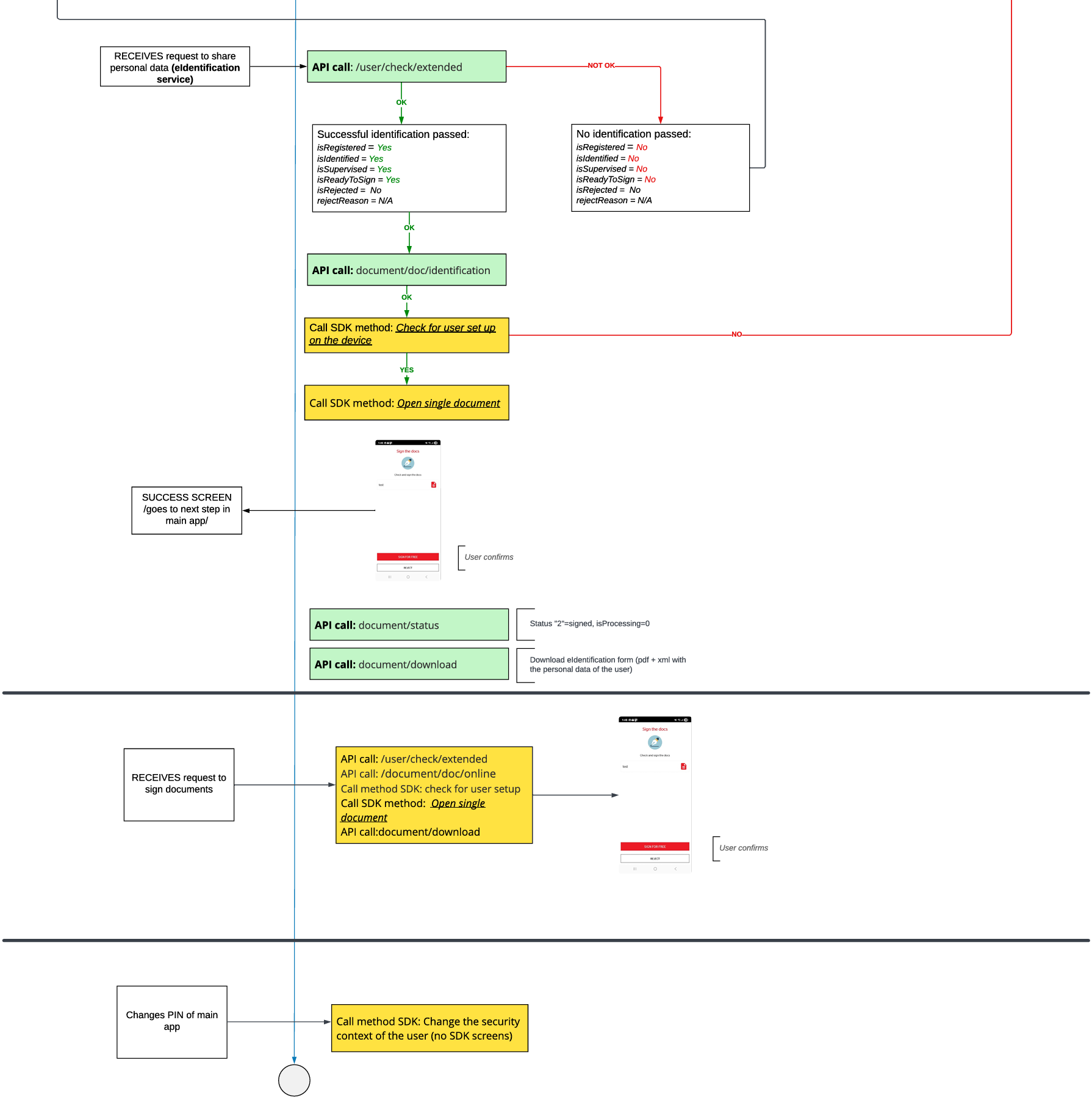
Evrotrust eID - All Technical Flows

The complete Evrotrust eID ecosystem includes several workflow variations to handle different scenarios and edge cases. The detailed diagrams below show the full range of possible paths, including successful flows, error handling, alternative verification methods, and user decision points. These comprehensive views help developers understand all potential outcomes and implement appropriate handling logic




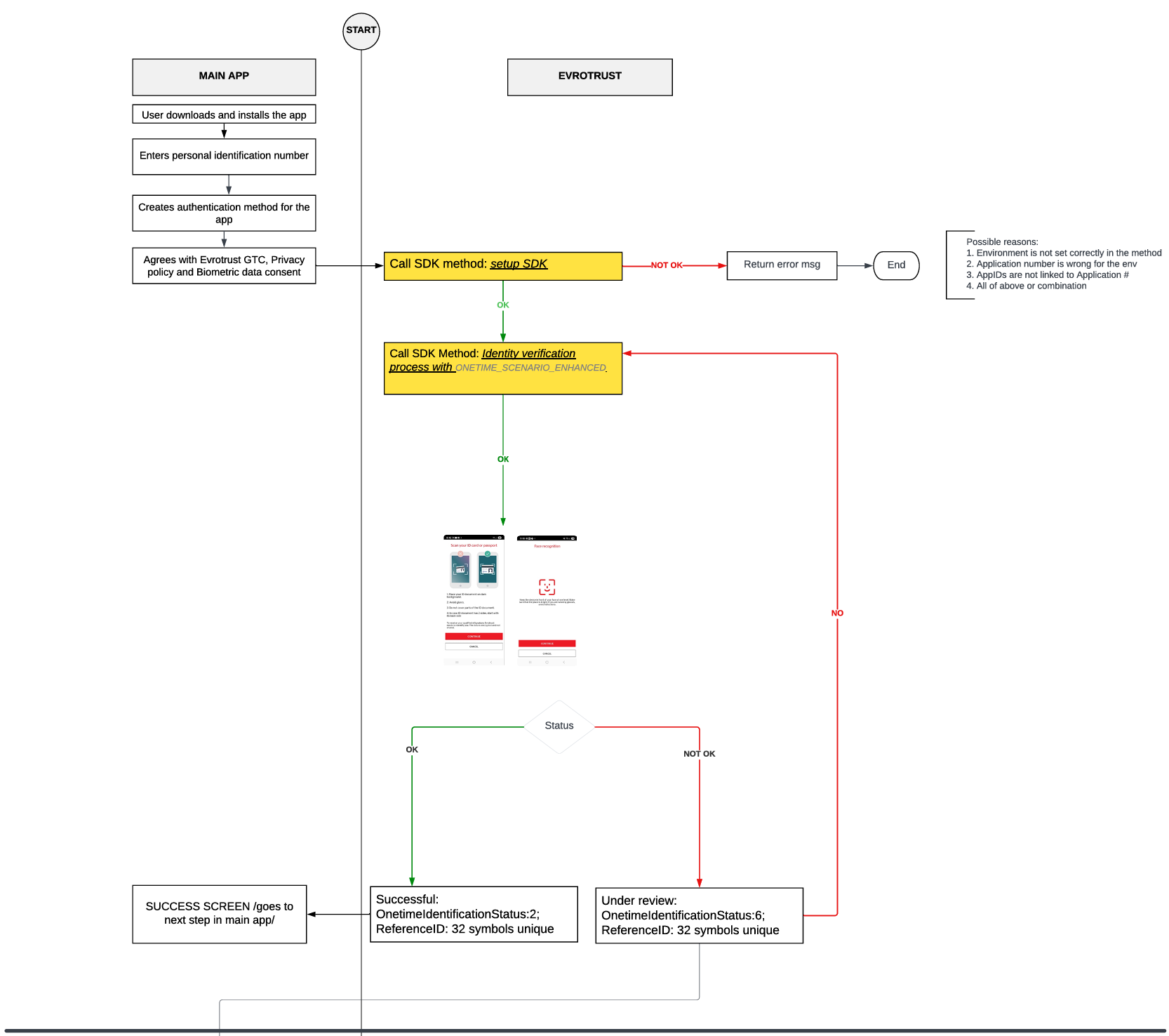
2. Evrotrust Ident Lite

The Evrotrust Ident Lite service provides a lightweight, one-time identity verification solution designed for scenarios where a persistent digital identity is not required. Unlike Evrotrust eID, Ident Lite focuses on single-use verification workflows, making it ideal for quick onboarding, KYC checks, or age verification processes.

Additionally, Ident Lite also enables the SMS OTP signing service, giving users access to creating legally binding e-signatures through simple one-time password verification sent via SMS. This combination of identity verification and signature capability offers a flexible, accessible solution that doesn't require users to maintain a registered profile or download additional authentication apps.


Evrotrust Ident Lite - Customer Flow

Unlike Evrotrust eID, which maintains different paths for new and returning users, Ident Lite offers a single, streamlined verification flow for all users. Since this service doesn't create a persistent profile, every verification session follows the same process regardless of whether the user has used the service before.

The diagram illustrates this simplified customer journey, which includes document capture, biometric verification, and immediate completion without the need for profile registration or subsequent authentication steps.


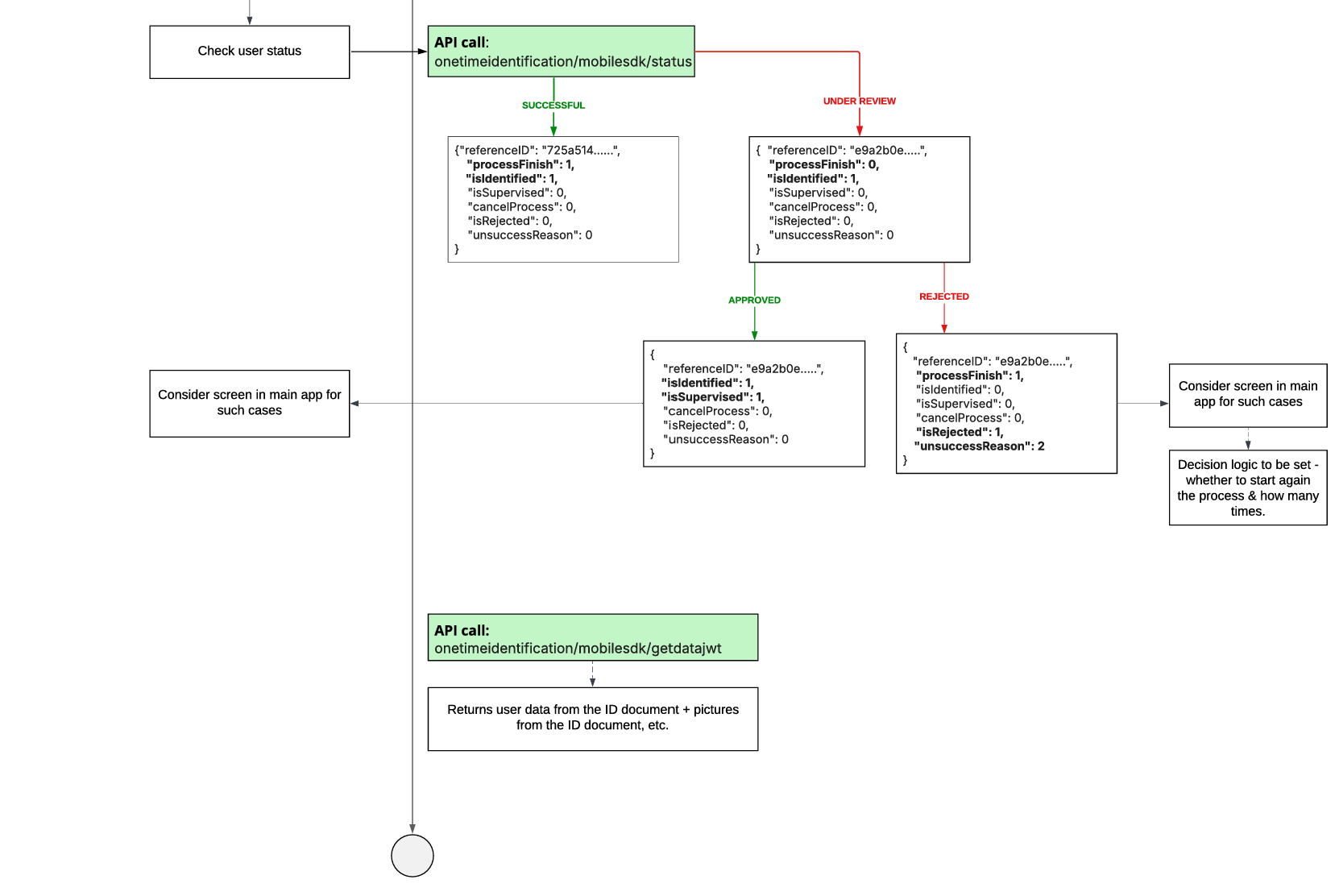
Evrotrust Ident Lite - Technical Flow

The Evrotrust Ident Lite service offers a streamlined approach for scenarios requiring one-time identity verification. Unlike the full eID service, Ident Lite does not create a persistent user profile, making it ideal for single-use verification needs. The workflows illustrated below demonstrate the verification process, including document capture, liveness detection, and the various paths for successful verification or failure handling.